CBERD: Monitoring and Benchmarking for Energy Information Systems

The U.S. and India researchers are developing a low-cost, packaged energy information system solution for commercial buildings.

Buildings

July 31, 2014
minute read time
Features of a sample CBERD energy information system package, with its three components- metering hardware, communications gateway, and software with user interface. Source: LBNL.

Features of a sample CBERD energy information system package, with its three components- metering hardware, communications gateway, and software with user interface.

LBNL
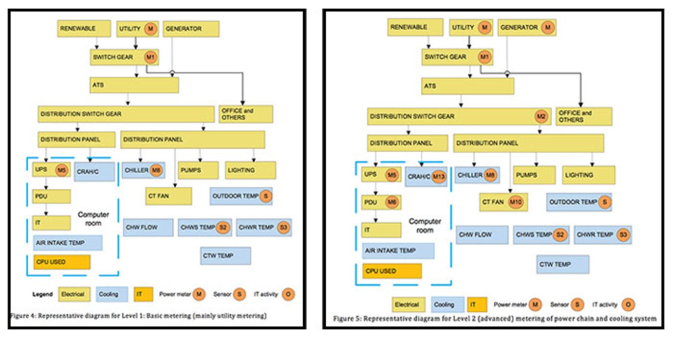
Illustrative metering hardware schemas for entry and advanced tiers of CBERD data center energy information system package.

Illustrative metering hardware schemas for entry and advanced tiers of CBERD data center energy information system package.

LBNL
CBERD statistical analysis of graduated benchmarking variables using the current Indian ECO-III hotel energy consumption dataset.

CBERD statistical analysis of graduated benchmarking variables using the current Indian ECO-III hotel energy consumption dataset.

LBNL

Lead Performer: Lawrence Berkeley National Laboratory – Berkeley, CA
Project Partner: Centre for Environmental Planning and Technology – Ahmedabad, India
FY16 DOE Funding: $150,000
Cost Share: $1,350,000
Project Term: October 1, 2013 – September 30, 2017
Funding Type: Joint Energy Research and Development FOA (DE-FOA-0000506)

Project Objective

This project seeks to support wider availability and use of building energy information by focusing on two activities: energy monitoring, and benchmarking.

There are many commercially available Energy Information Systems (EIS) solutions and the technical capability and commercial availability of these solutions continues to increase. However, one of the barriers to wider market penetration of EIS is the relatively high transaction cost of deploying EIS, including the skill and time required to configure, install, and use EIS. This is compounded by the wide diversity in how buildings are wired and metered, and the level of awareness of the value of EIS.

The first focus of this CBERD task is on developing packaged and scalable technical solutions for EIS that reduce the cost, time, and skill required to install and operate EIS, thereby enabling wider deployment of EIS. These solutions will build on and can be integrated into existing EIS and metering products applicable to the U.S. and Indian markets.

Building energy benchmarking development and application in the U.S. is far more mature than in India, which only recently rolled out its first benchmarking tools for selected building types. The nascent state of benchmarking in India affords an opportunity to develop methods and tools that build on U.S. experience and lessons learned. The second focus of this CBERD task is on advancing state of the art of energy benchmarking by developing methods and models based on empirical data from Indian buildings. The models will build on applicable concepts and models from U.S. benchmarking programs, and inform the development and deployment of benchmarking programs in India.

Project Impact

The key contribution of this work will be to distill state-of-the-art energy analysis into packaged EIS solutions that can be deployed broadly at scale in the U.S. and India, and at significantly lower transaction costs. This is a new, tiered EIS configuration that accommodates building heterogeneity for target building typologies selected through a market segmentation study, namely offices, business hotels, and hospitals. Another impact is the development of a new graduated benchmarking method for incorporating uncertainty information in building energy benchmarking scores that can be adopted by national benchmarking programs.

Contacts

DOE Technology Manager: Karma Sawyer and Marina Sofos
Principal Investigator: Jessica Granderson, LBNL

Related Publications

  1. Raza, M.D., Shukla, Y., Mathew, P., Singh, R. “Graduated Energy Benchmarking for Hotels: Comparative analysis of three approaches.” 2015.
  2. Sarraf, Saket, Shlipi Anand, Paul Mathew, Yash Shukla, Reshma Singh. “Building Energy Benchmarking in India: an Action Plan for Advancing the State-of-the-Art.” 2014.
  3. Singh, Reshma, Jessica Granderson, Rod Mahdavi, Paul Mathew, Yash Shukla. “Guidelines for Data Center Energy Information Systems.” 2013.
  4. Sarraf, Saket, Shilpi Anand, Paul Mathew. “Building Energy Benchmarking in India: Data Collections Forms.” 2014.
  5. Singh, Reshma, Mithi Dave, Paul Mathew, Yash Shukla. “Technical Requirements: Energy Information System (EIS) for Hotels.” 2014.
  6. Sarraf, Saket, Shilpi Anand, Paul Mathew. “Exploratory Data Analysis of Indian Hotel Benchmarking Dataset: Key Findings and Recommendations.” 2014.